描绘拓扑图的办法存在着诸多,具备能够上网在软件里操作的,通过Visio软件形成的,利用PPT制作达成的,这些全都是途径。
要点在于,你究竟该如何达成从无到有,也就是从0到1的这个过程,并且,怎么样借助拓扑图以一种堪称完美的方式,将你的网络逻辑所具备的结构与思路清晰地展示出来呢。
[]
今儿就给你呈上一篇关于绘制拓扑图的详尽解析,起始于一张空白纸张,教导你怎样从毫无基础开始,凭自己亲手绘制出一张拓扑图。
[]
什么是网络拓扑()?
01 什么是网络拓扑()?
一种用于描述计算机网络环境,也就是计算机、主机、网络设备等线路连接情况的制图,被称作网络拓扑。正常情况下,拓扑会被划分成两类:
1) 物理拓扑
描述网络各节点的物理连接情况。
2) 逻辑拓扑
描述网络环境的逻辑结构(本文档主要探讨此种拓扑的绘制)。
在计算机网络领域,网络拓扑是一个非常重要的工具。
掌握专业拓扑绘制技巧,是从事数通工程的一项基本要求,一个专业且规范的网络拓扑,不仅能清晰直观地呈现网络逻辑结构,还利于项目实施、运维管理、排错等,也能很好地呈现数通工程师的职业软技能。
数通工程呀,得能够调试设备,得能排除错误,得会撰写文档,可更重要的是,要能画出那种充满文艺气息,且骚气蓬勃的拓扑图来呢,。

02 网络拓扑的常见绘制工具
1)

适合中小型网络拓扑绘制;小巧方便,扩展性强为什么要做网站拓扑图,实用性强
适合用于讲演,以及方案演示,还有实施方案,以及实施报告等交付材料,其使用范围比较广 。
2)Visio
这款软件适合大型拓扑绘制,它遵循工业标准,其功能强大无比,具备强大的信息容量,而且便于打印,也便于喷绘。
02
拓扑图案例分析
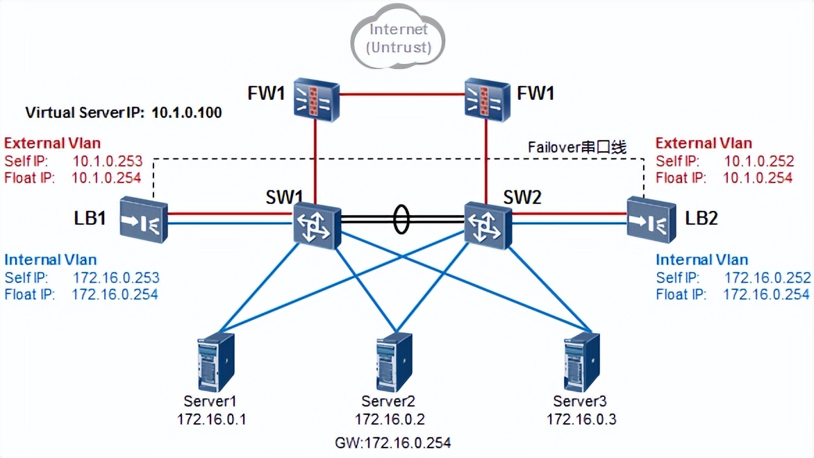
01 Case1

用于描绘典型场景的这张图,是关于F5负载均衡器的双臂组网。此地是为描述F5双臂组网的实现机制,拓扑呈现三层架构,有防火墙,有核心层的交换机,还有F5,另外还有服务器。
与此同时,采用红色、蓝色线条以及标注文字,来区分F5上针对内部以及外部的VLAN,在拓扑当中仅仅标注相关的信息元素,简洁又明了。
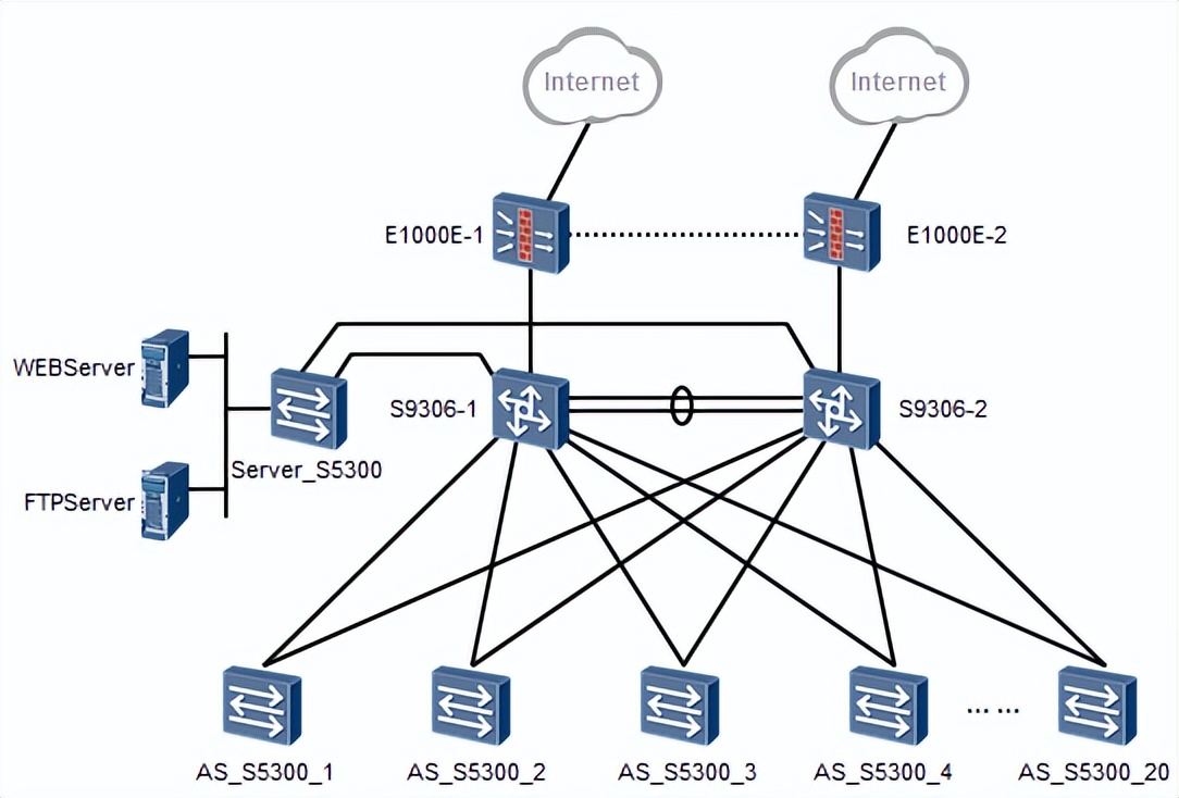
02 Case2

同样是典型的分层结构,只不过线条更多是直线,层次感较好。
03 Case3

04 Case4

两个站点的网络通过两台路由器互联。
03
拓扑图绘制步骤

在PPT之上,绘制拓扑存有着大体的步骤,当然了,这仅仅只是属于参考或者只是给予建议的范畴 。
1. 首先在纸上画个草稿,熟练之后,做到拓扑在心中
1. 借助辅助办法来描绘拓扑框架之状, 2. 妥善运用线条以及框架色块之物, 3. 此运用需依据业务逻辑去做区块的划分之举 。
3. 放置设备图标
4. 标记信息元素、添加文字标注
5. 完成整体绘制
下面看一个例子:

该网络属于三层结构的典型范例,其拓扑架构轮廓清晰比较易于分辨 。
01 绘制拓扑框架

最初,借助辅助线条去描绘出网络的大体框架,当这个框架呈现出来以后,网络结构于是就清晰了。
02 绘制主要线缆

在框架的基础之上,绘制主要的连接线缆。
03 去除辅助线

在上面所进行的绘制进程当中,为了确保线条绘制达到精确的程度以及实现对成型的效果,运用了一些用作辅助的线条。在这一具体步骤里面,鉴于主题线条已然绘制完成了,所以能够把那些辅助线条予以删除。
04 放置设备图标


把设备图标放置于拓扑那个地方,能够进行适当的调整。将设备图标的对齐状态予以保持,还要维持其分布状态。
在绘制的时候其实有许多技巧可以提高拓扑的绘制效率。
比方说,灵活运用PPT里图标的平移操作,灵活运用PPT里图标的分布以及对齐方面的功能情形等等 。
05 填充其他节点及元素

在主体拓扑出来之后,去填充其他图标以及信息元素,这具体实施的这一步骤,事实上已然变得极为轻松容易了 。
06 填充信息标注元素

进行填充信息标注,比如说设备的名称呀,线缆的类型呀等等。要是要求特别严格的话呢,可以再去添加图例标注之类的信息。
上边提到的那些步骤哪,只是给予了一种拓扑绘制的大概思路罢了,并不是说所有的拓扑都得一成不变对照着上述步骤去绘制,存在一些拓扑极其复杂,根本不是简简单单的几步就能够完成的呀。
依据物理网络环境状况,结合客户业务逻辑架构,最终落实为逻辑的网络拓扑图,这实际上展现出来的是工程师对于客户网络环境、网络需求、网络协议等等方面的综合理解。
04
拓扑图绘制要点
01 绘制规范摘要
准确呈现网络逻辑结构
网络层次分明易读,设备使用情况及互联情况清晰
网络关键节点信息完善、准确

重点突出,节点元素可适当取舍
图例注释完善,拓扑格式统一
符合工业规范(如果是工程制图)
02 绘制注意事项
先构图、再框架、接着设备和标示

理解网络结构,在绘制规模较大的网络拓扑前完成 结合业务逻辑,思考如何构图 这极为重要。
如果前期构图弄的好,拓扑画出来会非常专业和高效。

图标大小、标示位置要合理

在进行绘制这个行为的时候,图标所具有的大小以及其摆放的位置,是极其需要予以注意的情况了,要是不存在细致入微的控制操作,那么拓扑所呈现出来的感觉,将会变得凌乱不堪且显得非常不专业。

拓扑呈现完整、格式统一、布局整洁不凌乱。

拓扑元素要规范
应当选用同一的图标库,比如说华为的网络图标库,那就全都采用华为图标 。

03 PPT操作技巧
1、快捷键

Ctrl按住不放,拖动图标进行复制
Ctrl+Shift按住不放,拖动图标进行平移复制
按住Ctrl键、Shift键以及Alt键不松开,拖动那个图标手柄,以此来进行以中心作为基准的等比放大操作 。
2、图形相关
层叠;快速移动;中心点为轴心等比放大
自由图形
自动对齐、排列
3、线条相关
自由曲线
… …
自由图形:

怎么样,听到这,是不是悟了?
绘制那个拓扑,实际上就是这般容易,给大伙布置一项小型作业为什么要做网站拓扑图,对于那些不熟悉的友人而言,能够依据下面的图示去开展练习哟。


